brunch

07. 모바일 레퍼런스 모음 1 - 로그인/가입

by 하나솔

prologue

레퍼런스를 찾을 때 mobbin, 디자이너스, wwit 등 레퍼런스 화면을 아카이빙한 좋은 사이트들의 도움을 받는 것도 좋지만, 특정 기능의 화면만 모아보기가 어렵다는 고충이 있었다. 그래서 기능별로 레퍼런스를 정리해 둔 자료를 공유하려 한다. 서비스 갯수는 상시로 업데이트 할 예정이다.


1. 로그인/회원가입

[OTT/콘텐츠 서비스]


(1) 왓차피디아

1 (1).png
2 (1).png


(2) 밀리의 서재

3 (1).png
4 (1).png


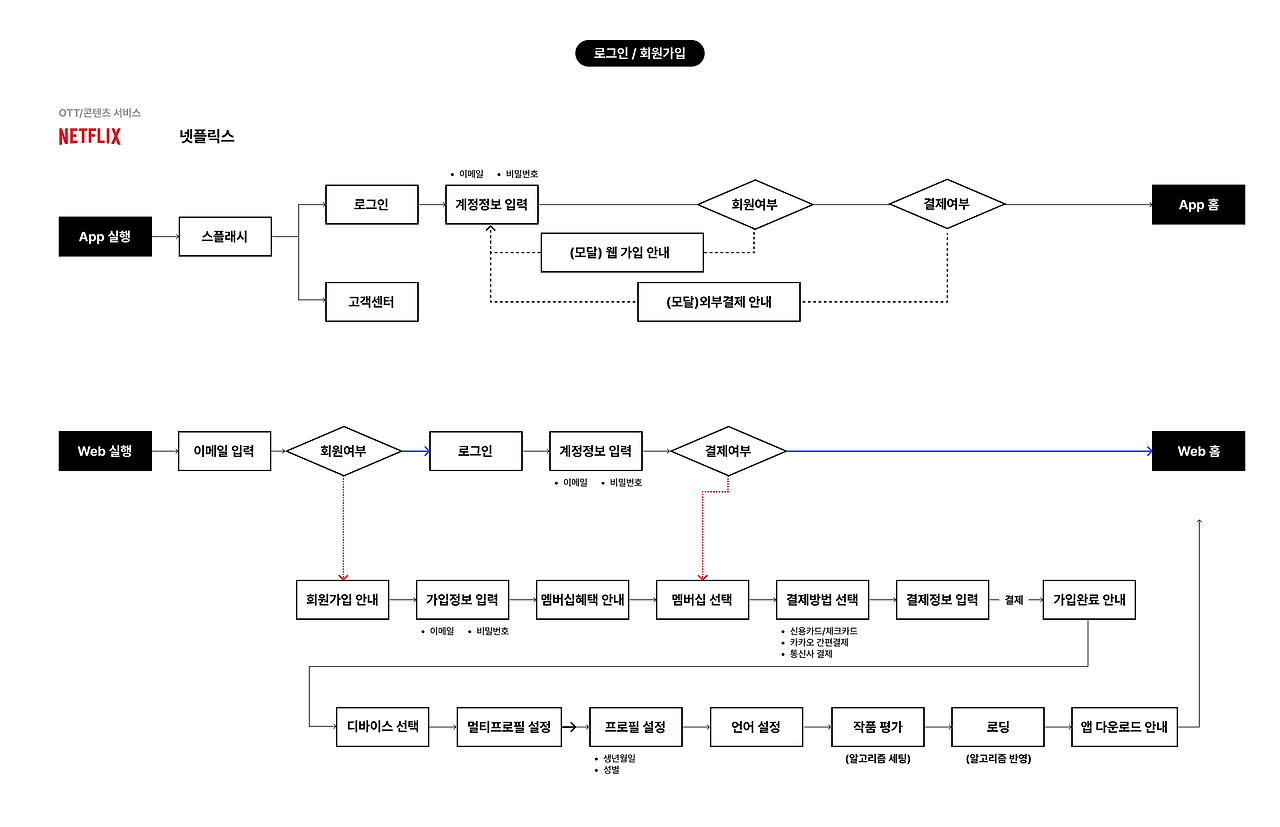
(3) 넷플릭스

5 (2).png
6 (2).png


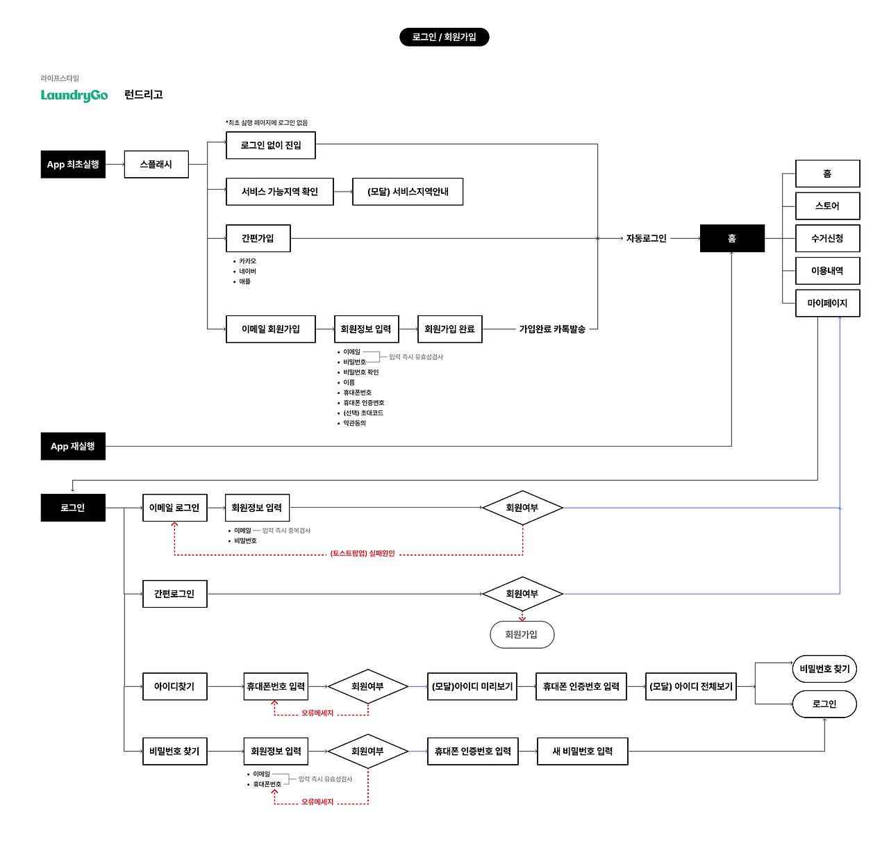
[라이프스타일]

(1) 런드리고

7 (1).png
8 (1).png


keyword
작가의 이전글06. 디자인의 객관성을 잃지 않는 방법, 페르소나