brunch

LINE NFT 마켓플레이스 ‘DOSI’ 역기획하기

라인의, 라인을 위한 라인에 의한 플랫폼 ‘DOSI ’

by 크립토유치원

역기획 사용 툴 분석: Chat GPT(아이데이션), Python

이미지: DOSI 미디엄, DOSI 사이트(https://citizen.dosi.world/)

도표 및 자료 작성: 피그마, 엑셀, PPT


1. 서비스 소개


20230607002726.png

DOSI는 2022년 9월부터 라인 넥스트에서 서비스 중인 NFT 플랫폼이다.

'핀시아(구 라인링크)' 코인을 기반으로 NFT 마켓플레이스를 운영하고 있다.

소셜계정을 연동해 지갑 생성 과정을 간소화했다는 점에서 상대적으로 진입장벽이 낮은 NFT 플랫폼이다.

네이버 페이(현금 결제), FNSA & ETH(암호화폐 결제)을 이용해 NFT 결제가 가능하다.

100개국 490만 명 이상의 홀더, 19만 명 이상의 거래자, 37만 건 이상 거래 수 달성했다.


2. 서비스 분석


2.1 서비스 미션 & 비전

partnershipkrfinal.png


2.1.1 서비스 미션

DOSI는 NFT를 대중화하는 것을 미션으로 삼고 있다. 따라서 ‘DOSI’에서는 소셜 로그인을 이용해 누구나 쉽게 암호화폐 지갑 생성할 수 있다. 또한, 네이버 페이를 이용해 현금으로 NFT 구매할 수 있기 때문에 NFT나 가상 자산에 대한 이해도가 낮은 사용자도 쉽게 이용할 수 있다.


2.1.2 서비스 비전

DOSI의 비전은 LINE이 가지고 있는 글로벌 인프라와 서비스 노하우를 모두 활용하여 대규모 유저가 참여할 수 있는 NFT 플랫폼을 구축하는 것을 목표로 삼고 있다.


2.2 서비스 목표

2.2.1 NFT 서비스 대중화

그림2.png 출처: DOSI 미디엄


라인의 글로벌 서비스 노하우와 우수한 블록체인 기술을 바탕으로 대중성 있는 글로벌 NFT 플랫폼을 구축하는 것이다.

라인 블록체인과 NFT을 기반으로 전 세계 사용자에게 새로운 디지털 환경을 전파하고, 혁신적인 디지털 경험을 제공하는 것을 목표로 한다. 해당 플랫폼을 통해 다양한 국가 및 지역의 기업과 크리에이터가 손쉽게 NFT마켓과 서비스를 구축하도록 지원하고, 일반 사용자들이 NFT를 거래하거나 커뮤니티를 형성할 수 있는 생태계도 조성해 NFT 서비스 대중화를 이뤄내는 것이다.


2.3 서비스 전략

20230517060458.png
20230507082459.png
LINE이 만든 쉬운 블록체인 플랫폼

2.3.1 쉬운 가입 및 결제로 진입장벽 완화

DOSI는 누구나 쉽게 소셜 로그인으로 계정을 만들고 네이버페이를 이용해 원화로 NFT를 구매할 수 있다. 또한 내가 원하는 결제방법(원화, 코인)을 선택해 NFT를 구매할 수 있는 '멀티 커런시 트레이딩(Multi-currency trading)’이라는 시스템을 제공해 NFT 구매 과정을 간소화시켰다.

*이용가능한 통화
원화(네이버 페이), ETH(이더리움 코인), FNSA(핀시아 코인)



ip.png
그림1.png


2.3.2 IP 확보로 사용자 유입

IP를 보유한 브랜드와의 협업을 통해 유명 브랜드의 서비스에 특화된 NFT 마켓플레이스를 브랜드에 제공해 주고 충성도가 높은 IP 소비자들을 DOSI 플랫폼으로 유입시켜 사용자들을 확보한다.


예) 웹툰(지옥), 스포츠(LG 트윈스), 방송(줄 서는 식당)


2.3.3 폐쇄적인 블록체인 시스템

DOSI NFT의 특징 중 하나가 폐쇄성이다. 외부 지갑으로 NFT 전송이 불가능하고 DOSI 마켓플레이스에서만 거래가 이루어진다. 확장성을 고려하기보다 LINE 만의 NFT 생태계 구축을 하겠다는 강한 의지를 엿볼 수 있는 부분이다. DOSI는 메인넷, 코인, 계정, 협력사 모두 LINE 자체적인 생태계 기반으로 운영하고 있다.


주관 기업: LINE NEXT

메인넷: 핀시아(LINE 블록체인 메인넷, 심볼:FNSA)

계정 지갑: DOSI Wallet(NFT 보관용)

코인 지갑: DOSI Vault(FNSA 코인 보관용)

협력사: NAVER, NAVER Z, LINE, LINE studio, LINE GAMES 등


2.4 DOSI 구조(DOCI Citizen)

2.4.1 블록체인 시스템 구조

지갑연결 유저 플로우.png 소셜계정 지갑 생성 기능으로 편의성 증대

- 암호화폐 지갑 구조

DOSI 계정과 User Wallet은 1:1로 매치하는 구조다.

계정을 최초 생성할 때, 시스템에서 자동으로 지갑 주소를 계정에 할당한다.

기존 Wallet(메타마스크, 카이카스 등)과는 다르게 소셜 계정을 기반으로 Wallet 생성한다.

핀시아 기반 서비스 자산만 보관하고 송금할 수 있으며 반드시 DOSI Wallet만을 이용해야 한다.


- 블록체인 네트워크 구조(핀시아 네트워크)

만약 개발자가 핀시아 네트워크를 이용해 '사용자 간 토큰 전송 기능'을 사용하기 위해서는 심사위원회의 승인이 필요하다.

LINE이 핀시아 네트워크 기반의 토크노믹스에 신중한 태도를 보이고 있다는 것을 알 수 있는 부분이다.


- NFT 구조(DOSI Citizen/ Pet)

NFT를 보유하면 DOSI 서비스 내에서 사용 가능한 ‘DON’이라는 멤버십 포인트 추가 획득 가능하다.

NFT 보유량과 등급에 따라 DON 획득량은 비례한다.

하위 등급의 NFT N개를 소각하면 상위 등급 Citizen NFT를 획득 가능하며 NFT 레벨업 기능은 NFT의 주요 소각처다.

핀시아 코인을 보상으로 주는 DOSI LAND는 추첨에 당첨되면 코인을 제공하고 NFT를 소각하는 구조(6월 중 공개)다.


2.4.1 사이트 구조

정보구조도.png 클릭하시면 확대해서 보실 수 있습니다.

Level UP: 상위 등급의 NFT를 획득할 수 있는 서비스 (조건: NFT 소각 + DON 사용량 + 현금 사용량)

Adventure: 유명 NFT를 경품으로 획득할 수 있는 추첨 서비스, DON을 소비하면 참여가 가능

Arcade: 게임 기록을 세우면 NFT를 받을 수 있는 서비스

Marketplace: NFT를 사고팔 수 있는 마켓플레이스

1st Sale: DOSI 팀이 사용자들에게 NFT를 판매하는 서비스, 구매한 사용자가 최초의 NFT 소유자가 됨


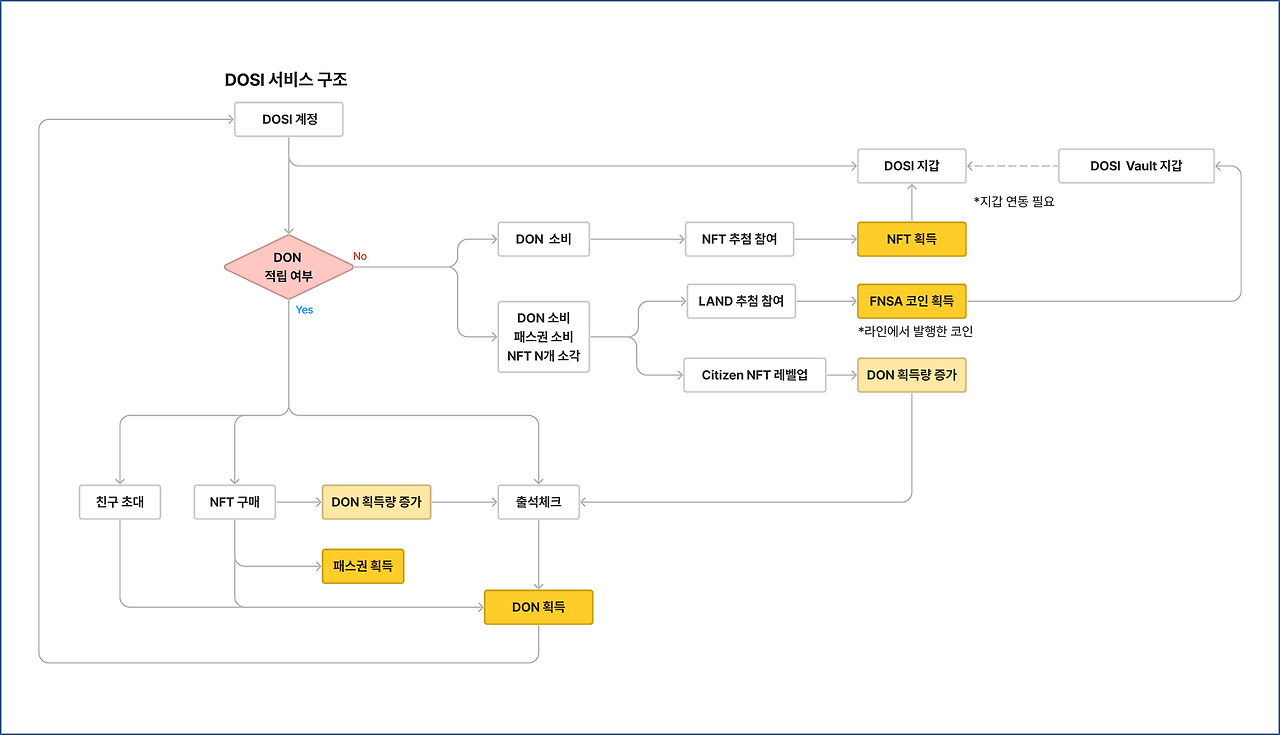
2.4.2 서비스 구조

DOSI 서비스 구조02.png 클릭하시면 확대해서 보실 수 있습니다.
DOSI는 DON을 모으고 DON을 사용해야 돈을 벌 수 있는 시스템이다

사용자는 DON의 생산성이 높아질수록 많은 다양한 서비스(어드벤처, LAND)와 이벤트에 참석 가능하며 DON을 모아서 소비하면 NFT를 무료로 획득할 수 있는 구조다.


- 출석체크로 DON의 획득량을 높이기 위해서는 DOSI NFT를 구매가 유일한 방법

- 추첨 참여 횟수는 곧 추첨 당첨 확률과 연결되고 추첨 시 유명 NFT 혹은 DOSI NFT를 획득할 수 있기 때문에 많은 사용자들이 추첨에 참여


DOSI 경제 기반 3가지

20230608234520.png

1. DON(DOSI 계정 보관): 서비스를 이용하기 위해 필요한 재화

2. NFT(DOSI 지갑 보관): DON이라는 서비스 재화 획득량을 높여주는 매개체, DON 생산 능력을 결정

3. FNSA(DOSI Vault 지갑 보관): 서비스 기여도에 따라서 코인을 보상으로 제공, 직관적인 보상


2.4.3 수익 구조

DOSI DON 획득 구조(NFT 구매).png
수익구조.png
DOSI 서비스의 주요 수익원은 Pet NFT 판매에서 발생한다.

*Pet NFT 구매 플로우

1. 계정을 생성한 유저들에게 무료로 Citizen NFT를 제공한다.

2. NFT를 보유한 상태에서 출석체크를 진행하면 DON을 보상으로 받을 수 있다.

3. 주요 서비스 및 고가의 NFT와 코인을 획득할 수 있는 추첨에 참여하기 위해서는 DON을 소비해야 한다.

4. 유저들에게 DON 생산력에 따라 NFT 획득 및 주요 이벤트 당첨 확률이 높아진다는 것을 인식시킨다.

5. 출석체크 시 DON을 추가 생산할 수 있는 Citizen NFT Pet를 DOSI 팀에서 판매(1st Sale)한다.

6. DON 생산력 증가는 추첨에 참여할 수 있는 횟수 증가를 의미하기 때문에 Pet NFT를 구매한다.


*Pet NFT 판매 대금 예상 금액= 6.1억 원(약 4개월 소요)

-Cat 판매 대금: 약 2.5억 원

-RoboCat 판매 대금: 약 1.4억 원

- Dog 판매 대금: 2.2억 원

*출처 https://citizen.store.dosi.world/ko-KR/1st_sale/sales/4223/nfts


3. 서비스 개선방향

3.1.0 사용자 제안 분석

제안 및 요구.png
크로링.png

3.2.1 서비스 개선 필요(AS-IS)

디스코드에 다양한 의견들이 있었지만 UX와 특정 서비스에 대한 역기획보다는 서비스에 실질적으로 도움이 될 수 있는 어뷰징 역기획을 진행해보려고 한다.


어뷰징이란?

BOT을 통한 월렛 생성 및 DOSI Adventure 등 서비스 이용

마켓플레이스에서 부정한 방법으로 거래를 수행하여 이익을 얻는 행위

보상 표.png NFT 레벨별 보유량에 따른 DON 획득량
어뷰징 계정들의 목적은 NFT를 획득해 DON 획득량을 증가시키는 것이다.

DOSI의 출석체크는 NFT를 많이 보유하면 DON 획득량을 높아지도록 설계되어 있다. DON 획득량을 높이면 NFT 추첨 및 DOSI 이벤트 참여 다수 참여가 가능하다.


DON을 다른 사용자보다 더 빠르게 획득할 수 있다면, 이벤트에 당첨될 확률이 다른 사용자보다 급격히 높아지는 구조다.


어뷰징 목적은 DON 획득량을 높여 수백만 원의 가격으로 판매되는 NFT 당첨 확률을 높이는 것

특정 유저들이 트레이드 어뷰징으로 레벨 패스권과 NFT를 다량으로 획득

*레벨 패스권과 NFT를 소각하여 상위 등급 NFT 획득가능(상위 등급 NFT는 더 많은 DON 획득 가능)


3.2.2 어뷰징 개선 요소(TO-BE)

문제점(어뷰징 예시)

https://citizen.store.dosi.world/ko-KR/profile/397673?page=Activity

어뷰징 A+B.png
어뷰징 asis.png
어뷰징 예시, 확대하시면 크게 볼 수 있습니다.
어뷰징 정리.png

계정을 생성하면 누구나 받을 수 있는 NFT가 트레이드 어뷰징의 핵심 도구로 사용되고 있다.

무료로 지급하고 있는 Citizen NFT가 악용되고 있는 셈이다.


*역기획 가설

dosi 역기획 가설.png
어뷰징 TO-be.png


계정 생성 시 받은 NFT는 판매 불가로 설정한다면 자전거래를 어느 정도 최소화할 수 있다고 생각한다. 기존에는 서비스 이용을 하지 않아도 NFT를 판매할 수 있는 매물이 있었다. 그 매물을 거래할 수 없도록 한다면 어뷰징 계정은 방금 본 계정에서 구매한 NFT를 다시 판매할 수밖에 없는 구조인 셈이다.


두 계정끼리 주고받는 구조라면 DOSI 팀이 충분히 어뷰징 유저를 발견하고 제재할 수 있다고 생각한다.


그렇다면 계정 생성 시 지급되는 NFT를 판매 불가하게 설정하면 어뷰징을 최소화할 수 있을까?


한 가지 제한이 추가적으로 더 필요하다.

NFT의 수요와 공급에 따라 상한가와 하한가를 설정할 수 있는 시스템이 바로 그것이다.

DOSI NFT는 파츠별 레어도에 따라 가치가 정해지는 것이 아니라 DON 생산력에 따라 시장 가치가 정해진다. NFT 등급과 DON 생산력이 동일하다면 일반적으로 가격 차이가 크게 나지 않는다.


*DOSI NFT 판매 등록 가격

20230612073844.png 판매가 이뤄지는 가격대는 0.9-1.5 사이
20230612072620.png
20230612072603.png
0.9-1.5 이상 업로드 된 NFT는 터무니없이 높은 가격으로 올렸거나 어뷰징 NFT일 가능이 높다.


수요와 공급에 따라 상한가와 하한가가 조절되기 때문에 더욱 건전한 시장 환경에서 서비스를 이용할 수 있다. 따라서 NFT를 판매할 수 있는 상한가와 하한가 시스템을 도입하더라도 기존 사용자들의 반발이 크지 않을 것이라고 예상된다. NFT 판매에 제한을 두는 것이지만 DOSI NFT의 서비스 특성상 도입이 가능하다 생각한다.


특정 분류한 매물(ex.Citizen NFT 시즌1)의 최근 2시간 동안 판매된 내역을 기준으로 상한가와 하한가를 설정해볼 수 있을 것 같다.


4. 마무리


DOSI는 휴대폰 번호 연동된 계정만 구매가 가능하다. 물론 하나의 계정만 휴대폰 번호를 연동할 수 있다. 현재 A, B, C 계정이 모두 구매가 가능하다는 것은 모두 다른 핸드폰 계정이라는 것을 의미한다. 시스템상 모두 다른 사용자로 구분하겠지만 구매 기록을 봤을 때 동일한 사용자일 가능성이 높다. 혹은 어뷰징을 목표로 한 다수일 가능성도 있다.


이를 제지하기 위해서는 휴대폰 인증을 받은 다수의 사용자들끼리의 거래 내역을 확인 후 특정 거래 패턴을 파악할 필요가 있다. 역시 DOSI 팀에서도 거래 패턴을 파악 후 서비스 이용 제재를 가하고 있기 때문에 어뷰징 유저들이 점차적으로 줄어들 것으로 보인다.



DOSI는 NFT 서비스 중 활발하게 서비스하고 있는 몇 안 되는 서비스기 때문에 역기획을 진행해 봤다. OpenSea에 이어 역기획을 준비하면서 여러 가지 공부와 고민을 할 수 있어서 실무에도 많은 도움이 될 것 같다. 데이터를 추출해 보고 그 데이터를 중심으로 가설들을 만들어 보는 것이 다시 한 번 중요하다 생각이 들었다.


다음에는 Pala라는 NFT 마켓플레이스를 기획하는 시간을 가져보려고 한다.


*언제나 부족한 점이 있거나 개선해야할 부분이 있다면 댓글로 남겨주세요!

감사합니다.

keyword
매거진의 이전글블록체인을 알고 싶은 당신에게 추천하는 책 Top3