brunch

Lesson 01-기본 사항

소개, 설치 방법

by 액션피규어랩

쉽게 배우는 ComfyUI 기초

L1 - ComfyUI 소개, 설치

L2 - Text to Image

L3 - Latent Upscaling

L4 - Image to Image Painting

L5 - Image to Image Render_WD14

L6 - Model Switch and Masking

L7 - Live Model Merge

L8 - Using Loras

L9 - ControlNet

L10 - UltimateUpsacle

L11 - Facedetailer


ComfyUI는 AI 기반의 이미지 생성 파이프라인을 구성할 수 있도록 도와주는 강력한 도구입니다. 이전에는 WebUI를 통해서 많이들 사용하였는데, ComfyUI의 등장으로 기존의 WebUI보다 많은 강점을 가지고 있습니다.ComfyUI는 Stable Diffusion과 같은 이미지 생성 모델을 이용해 사용자 정의 파이프라인을 구축하고, 이를 통해 매우 정교하고 창의적인 이미지를 생성할 수 있게 합니다.

WebUI처럼 ComfyUI도 PC에 설치하여 사용가능하며, 노드 기반의 쉬운 인터페이스와 다양한 Extension을 사용하여 강력한 AI 기반의 이미지 생성 파이프라인을 구축할수 있습니다.


앞으로 소개해드릴 내용은 아래의 사이트의 강좌를 기반으로 작성되었습니다.

https://openart.ai/workflows/academy

0.기본 사양및 준비물(제 PC 사양)

CPU: AMD 라이젠7, Memory : 32GB , 그래픽 : GTX 1060 6GB

GPU의 메모리가 최소 6GB는 되야 기본은 돌릴수 있습니다.


1.설치 방법

https://github.com/comfyanonymous/ComfyUI?tab=readme-ov-file#installing에서 다운로드

https://github.com/comfyanonymous/ComfyUI/releases/latest/download/ComfyUI_windows_portable_nvidia.7z 다운로드후 압축 해제

run_nvidra_gpu.bat 실행
ComfyUI가 실행되어 접속된 화면

2.노드란 무엇인가?

ComfyUI에서 노드는 이미지 생성 파이프라인을 구성하는 기본 단위입니다. 각 노드는 특정한 기능을 수행하며, 여러 노드를 연결하여 복잡한 이미지 생성 작업을 수행할 수 있습니다. 아래에서는 ComfyUI의 주요 노드로 구성된 예시 화면입니다. 각각의 기능을 노드라는 단위로 구성하여 이미지를 생성하는 파이프라인을 구축할수 있습니다.

(예시) Text Input → 2. Stable Diffusion → 3. Upscale → 4. Image Filter → 5. Image Output

노드를 추가하여 구성된 화면

3.ComfyUI Manager는 꼭 설치하자

https://github.com/ltdrdata/ComfyUI-Manager

ComfyUI Manager는 ComfyUI의 다양한 플러그인과 확장 기능을 쉽게 관리할 수 있도록 도와주는 도구입니다. 이 매니저는 ComfyUI의 사용성을 높이고, 사용자에게 필요한 기능을 빠르게 추가하거나 제거할 수 있도록 해줍니다

ComfyUI Manager 설치 하는 방법은 git을 통해서 ComfyUI 폴더에 설치하는 방법과 스크립트를 다운로드후에 설치하는 방법이 있습니다.

Git win 가 없다면 설치 : https://git-scm.com/download/win

방법1) 설치된 폴더에서 ComfyUI/custom_nodes에서 윈도우 탐색기 위에서 cmd를 치면 해당 경로의 cmd창이 나오게 됩니다.

git clone https://github.com/ltdrdata/ComfyUI-Manager.git

방법2) 스크립트 다운로드 : https://github.com/ltdrdata/ComfyUI-Manager/raw/main/scripts/install-manager-for-portable-version.bat 후에 ComfyUI설치된 폴더에 가서 스크립트 실행하면 됩니다.

다운로드 파일을 실행후 ComfyUI를 재시작
Manager 버튼이 생성되어 있다

ComflUI Manager를 통해서 쉽게 extension, Costom Nodes를 설치하고 관리할수 있다.

4.WebUI(Automatic 1111)모델 사용하기

base_path에 기존에 사용하던 WebUI의 경로를 설정하고 저장

기존에 사용하던 WebUI의 모델,Lora,VAE,업스케일러등 사용가능하니, 기존 WebUI사용자는 필히 설정해주면 좋습니다.


5.노드 연결과 노드 그룹 만들기

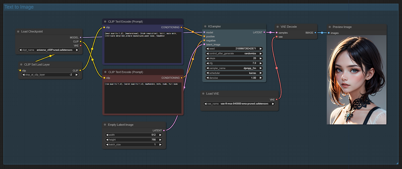
Text to Image 제작을 위한 기본 적인 노드 구성입니다.

모델파일은 SD1.5의 모델을 사용하여 WebUI에서의 동일한 설정값과 프롬프트로 실행하였습니다.

모델 정보 : aniverse_v50Pruned.safetensors https://civitai.com/models/107842?modelVersionId=614262

마우스 우클릭을 통해서 노드 그룹 생성
Text to Image라는 노드 그룹을 만들어서 관리가 편합니다.


keyword