brunch

[논문 리뷰] Multirobot by PM (2)

multi-robot missions, process mining

본 논문에 대한 2번째 리뷰입니다. 한 논문을 아주 심도 있게 파헤치니 4번 이상 글을 쓰면 본 논문을 완벽하게 정리가 될 것 같습니다.


4. Methodology

지난 내용은 개요 내용과 프로세스 마이닝에 대한 개론을 설명하였고, 이번 세션부터 본격적으로 본 논문에 사용된 방법론 적인 내용을 설명합니다.


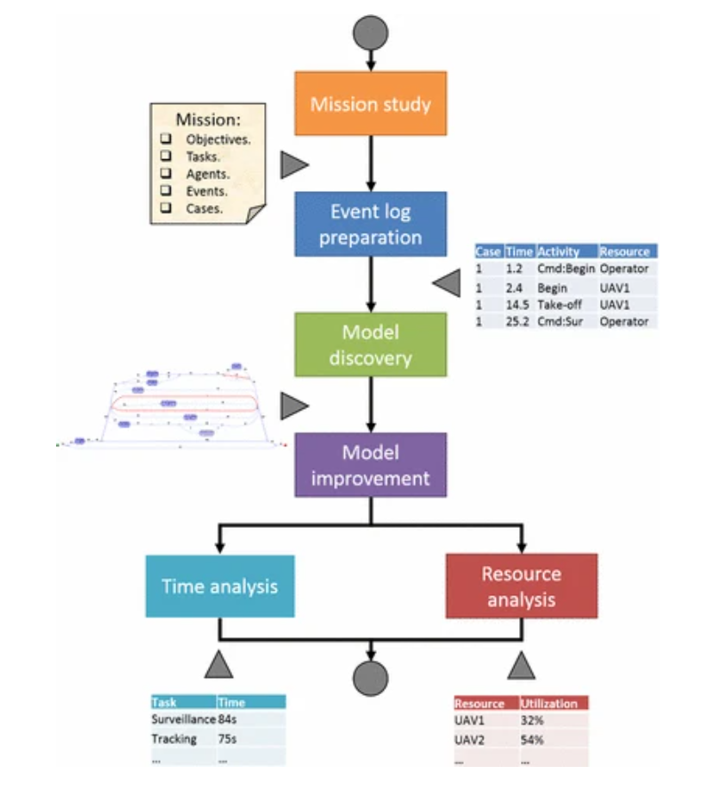
20231208_155124.png 그림 2. Flowchart of proposed methodology


위 그림은 프로세스 마이닝을 로봇에 적용하기 위한 방법론에 관한 설명이다. 지난 글에서 설명한 바와 같이 프로세스 마이닝에서 중요한 것은 이벤트로그, 타임스탬프, 리소스 및 이벤트이나. 이를 위해 본 논문에서는 어떤 형태의 플로우를 사용하는지 그림 2에 정리가 되어있다.


그럼 이제 로봇이 수행하는 임무 Mission에 대해 알아보자. (나의 생각은 이렇게 들여 쓰기 인용으로 정리를 하고, 논문의 내용은 아래와 같이 정리하고자 한다)


4.1 Mission Study

•미경험을 올바르게 분석하기 위해 미션에 대한 전체적인 통찰 필요 (overview of the mission)
•미션의 목적은 무엇인가요?
•미션의 여러 목표는 무엇인가요?
•미션의 이벤트는 무엇인가요?
이벤트의 유형과 특징은 어떻게 되나요?
•사용 가능한 사례는 몇 개인가요?
•미션의 작업은 무엇인가요?
•미션에 참여하는 에이전트는 누구인가요?
그들의 작업과 상호 작용은 무엇인가요?


위 질문들은 로봇을 사용하는 목적에 있어서 상당히 중요하고, 논문을 작성하는 저자가 생각하는 고민이다. 필자 또한 해당 질문들을 보면서 우리 병원에 어떻게 적용해야 할지 고민할 수 있었던 중요한 질문들이었다.


분석을 통해 달성하고자 하는 목표 정의

시간 관점에서의 미션 연구: 미션의 기간을 줄이고 병목 현상을 감지하며 미션 효과성 향상

에이전트 관점에서의 미션 연구: 자원 할당에 대한 정보를 제공하고 미션 효율성을 향상

운영자 분석: 행동을 이해하고 성능 또는 교육의 문제를 발견할 수 있음
이 분석은 운영자 중 하나를 고려하여 기술과 습관을 연구함으로써 수행될 수 있으며 여러 운영자를 고려하고 공통 전략과 가능한 이탈을 찾을 수 있음

인간 – fleet 인터페이스 분석: 향후 개발에 대한 정보 제공 가능

위 사전 분석은 프로세스 마이닝이 다른 분야에서 사용될 때도 수행 가능.

로봇 미션 문석의 특징

"목표", "로봇", "운영자" 및 "작업"을 고려해야 하며, 이는 각각 "자원" 및 "활동"에만 집중되는 것이 아니라 "로봇 + 운영자" 및 "작업"에 해당한다고 볼 수 있음

일반적으로 산업 및 서비스와 같은 다른 응용 사례와 비교했을 때 많은 변형이 있는 케이스가 더 적음


두 번째 방법론은 이벤트 로그 수집에 관련된 내용이다.


4.2 Event log preparation

이벤트 로그는 모든 미션 이벤트를 수집

다양한 에이전트가 서로 다른 이벤트 로그를 생성할 때 (예: 기지국, 인터페이스, 로봇 등) : 이러한 이벤트 로그는 동기화되고 하나의 고유한 이벤트 로그로 병합되어야 함

이벤트 로그가 완전하지 않을 때 : 이벤트 로그가 일부 미션 이벤트를 수집하지만 나머지를 고려하지 않을 때, 이러한 이벤트는 telemetry log에서 식별되어 이벤트 로그에 포함되어야 함

미션 이벤트 로그가 없을 때 : 미션 이벤트는 telemetry 변수를 이산화 하여 생성되어야 함. 예를 들어 고도의 변화를 찾아 이륙 및 착륙을 식별하거나, 실제 위치와 목표 위치를 비교하여 비상 상황을 식별할 수 있음

다중로봇 미션의 맥락에서의 이벤트 로그는 특별한 특징을 가질 수 있으며, 다양한 기준을 고려하여 (예: 사례 및 리소스 필드에 대한 다른 기준을 고려) 다양한 모델의 발견 및 다양한 연구 개발을 이끌 수 있음. 이러한 이벤트 로그의 구조는 아래에서 설명합니다:

Case: 에이전트 간의 관계를 연구하기 위해 일반적인 미션 모델을 원할 경우 미션 반복을 나타낼 수 있는 고유 식별자 (예: 20번째 미션의 경우 "M20"). 에이전트별로 특수화된 미션 모델을 연구하려면 에이전트와 미션을 나타내는 식별자 (예: 20번째 미션의 두 번째 에이전트인 경우 "M20A2").

Activity: 로봇 작업(예: 감시 및 정찰) 및 동작(예: 웨이포인트로 이동하고 사진 찍기), 운영자의 명령, 비상 상황(예: 배터리가 낮음)을 나타냄

Timestamp: 이벤트가 발생한 날짜와 시간. 로봇 과제의 맥락에서는 향후 시간 분석을 용이하게 하기 위해 이벤트의 시작 및 종료 시간을 별도로 설정하는 것이 좋음

Resource: 작업을 수행하는 로봇 또는 명령을 보내는 운영자. 다중로봇 미션의 맥락에서는 이 매개변수가 사회 모델을 생성하는 데 중요하며 리소스 할당을 연구하는 데도 중요


4.3 Model discovery

모델은 이벤트 로그보다 사례를 더 잘 구성하며 일반적인 행동과 예외적인 행동을 분리하고 상태 및 전이의 수를 줄일 수 있음. 또한, 이벤트 로그는 활동 간의 선행 관계만 나타내지만 모델은 인과 관계와 병렬 관계를 나타낼 수 있음


프로세스 마이닝은 Petri nets, Business Process Modeling Notation, transition systems and casual nets와 같은 다양한 유형의 모델과 함께 작동


이러한 모델은 Petri 네트와 히든 마르코프 모델이 가장 유함. Petri 네트는 병렬성을 관리할 수 있고, 여러 로봇의 작업 및 상호 작용을 나타내는 데 사용될 수 있음. 히든 마르코프 모델은 복잡한 다중로봇 미션에서의 불확실성을 관리할 수 있음. Petri 네트는 프로세스 마이닝과의 강력한 관련성과 예측을 위해 의사 결정 트리로 보완할 수 있는 가능성 때문임. 현재의 작업은 새로운 방법을 사용하여 체계적인 절차를 수립하고 대규모의 실제 다중로봇 미션 데이터를 사용하여 기존 기술과 결합임


다양한 유형의 모델

완전 미션 모델: 미션의 전체적인 진행을 나타내고, 운영자 명령과 로봇 동작을 결합하고 그들 간의 관계를 보여줌

운영자 모델: 미션 중 로봇을 명령하는 운영자의 전략을 보여줌. 미션 실행 중의 편차를 감지하고 운영자의 의사 결정을 지원하는 등 여러 측면에서 유용

에이전트 모델: 로봇의 행동을 고려하며 미션 중 성능과 협업을 연구 가능. 이 연구를 통해 미션 병목 현상과 리소스 할당의 비효율성을 감지 가능

통합 운영자 및 에이전트 모델: 미션과 에이전트를 경우로 고려하여 수집. 운영자와 로봇 행동을 통합하지만 분리하여 나타냄


4.4 Model evaluation and enhancement

모델 평가 : 의도한 목표를 달성하는 데 필요한 모델의 성능 및 효과를 평가하는 프로세스

프로세스 마이닝은 일반적으로 모델의 품질을 네 가지 매개변수를 통해 평가: 적합도, 간결성, 일반성 및 정확도

적합도는 모델이 관측된 행동을 설명하는 능력

간결성은 이를 이해하기 쉬운 방식으로 수행하는 능력

일반성은 오버핏팅을 피하는 능력을 측정하는데, 이는 모델이 훈련 사례에 적응되었지만 새로운 샘플을 설명할 수 없을 때 발생

정확도는 언더핏팅을 피하는 능력을 측정하는데, 예측을 수행하는 데 유용하지 않을 때 발생


위 네 가지 매개변수는 시나리오에 따라 다양한 방식으로 얻을 수 있고, 모델 및 이벤트 로그의 정보에서 양적으로 얻을 수 있음 (예: 모델 및 이벤트 로그의 트레이스 비교 또는 상태 및 전이의 특징 연구). 그러나 사용자가 질적으로 연구해야 하는 경우도 있어서 이러한 기술을 전문가 사용자에게 제한할 수 있음


모델의 향상은 기본적으로 세부 사항을 다시 조정하여 수행할 수 있으며, 이는 주로 상태와 전이를 추가하거나 제거함으로써 이루어질 수 있음. 예를 들어, 모델이 복잡하거나 언더핏팅 경향이 있는 경우 일부 드물게 발생하는 전이를 제거해야 할 수 있으며, 모델이 간단하거나 오버핏팅 경향이 있는 경우 일부 제외된 전이를 고려해야 함.


4.5 Time analysis

이전에 얻은 모델을 사용하여 상태 및 전이의 평균, 최소 및 최대 시간 계산

이 연구는 미션의 병목 현상과 노력이 많이 필요한 작업을 찾을 수 있음

운영자 조작 시간: 운영자가 명령을 실행하는 데 필요한 시간을 결정하는 데 도움. 운영자가 명령 창을 열 때부터 명령이 전송될 때까지 시간 측정 가능. 결과는 명령 인터페이스의 설계 및 운영자 교육을 개선하는 데 사용

운영자 결정 시간: 운영자의 반응 시간에 관한 정보 제공. 이 시간은 미션에서 개입이 필요한 시점부터 운영자가 이를 인식할 때까지 측정. 결과는 정보 인터페이스의 설계 및 운영자 교육에서 문제를 수정하는 데 유용함

로봇 실행 시간: 로봇이 작업을 실행하는 데 필요한 시간 결정. 이를 통해 어떤 활동이 가장 많은 시간이 소요되는지 감지하고 미션의 효과를 개선하기 위한 변경을 도입 가능.

전이 시간: 다양한 미션 작업 간의 대기 시간 결정. 이를 통해 과도한 대기 시간과 비효율적인 자원 할당을 감지하고 수정할 수 있음


4.6 Resource analysis

자원 분석은 시간 분석보다 임무에 대한 다른 시각을 보여줌. 각 작업을 수행하는 자원을 파악하고, 임무에 참여하는 에이전트 간의 관계를 찾아내며 자원과 작업 간의 시너지를 극대화


자원 분석의 첫 번째 단계는 자원-활동 행렬을 구성하는 것. 여기서 행은 자원을, 열은 활동을 나타내며 각 셀에는 자원이 각 사례당 활동을 수행한 횟수가 들어 있음. 이러한 표는 어떤 자원이 특정 작업에 협력하거나 특정 자원이 어떤 작업을 수행하는지 쉽게 보여줌


또 다른 단계는 사회망 (Social Networks) 개발입니다. 여기서 노드는 임무에 관여하는 자원(예: 로봇, 오퍼레이터 및 기타 에이전트)이고, 활선은 그들 간의 관계(예: 공통 작업에서의 협력 또는 종속적인 작업)를 나타냄. 에이전트 수가 많고 임무에서의 역할을 이해하기 어려울 때에만 이러한 사회망이 더 유용함


이상 4 세션의 제안된 방법론에 관한 논문을 살펴보았다. 이 분야를 공부하기 위한 나도 논문을 보면서 어렵고 이해가 안 될 텐데, 이 글을 보는 어떤 사람이 과연 재밌게 볼까? 하는 마음을 떨쳐버릴 수 없다. 하지만.. 그래도 Keep Going~!!




keyword
매거진의 이전글[논문 리뷰] Multirobot, PM (1)