brunch

PM이 실무에서 사용하는 툴 총정리

유니콘 스타트업이 사용하는 프로젝트 관리, 서비스 기획, 지표 확인 툴

by 포차

오늘은 PM이 실무에서 사용하는 툴을 총 정리해서 말씀드릴려고 합니다.

안녕하세요. 저는 스타트업에서 근무하고 있는 9개월차 주니어 프러덕트 매니저입니다.


지난글에서는 PM이 일주일을 보내는 방법에 대해 담았습니다.


회사마다 PM에게 부여하는 역할을 다를수 있겠지만, 저는 대부분의 시간을 기획안(PRD) 작업, 내부 진행 상황 확인, 협업팀과 미팅 및 업무 보고 등으로 일주일을 보내고 있습니다. PM으로써 근무를 시작하면서, 금요일 퇴근전 다음주 할일을 노션 등에 정리해두고 월요일에 출근해 리스트업한 업무를 기반으로 하나하나 확인해가면서 업무를 진행중입니다. 이에 따라 월요일은 목표한 일정들에 차질이 없도록 확인하면서 일을 하고 있습니다.


지난 글 링크 : PM이 일주일을 보내는 방법


최근 PM 네트워킹 행사를 주말에 다니면서 PM을 목표로 준비중인 분들을 만나고 있습니다. 그럴때면 PM이 실제 업무에서 사용하는 툴에 대해 궁금해 하시는 분들이 많았습니다. 그래서 오늘은 제가 회사에서 실제로 사용중인 툴을 소개해드릴려고 합니다.

ㅁㄴㅇ.png


1. Notion (노션)


저는 기획안 (PRD)를 노션을 통해 작성하고 있습니다. 한번쯤은 들어보셨을만한 이 툴은 문서 정리, 프로젝트 관리 등에 대해서 사용할수 있는 소프트웨어로써 많은 회사에서 사용중입니다. 이전에 전략 기획 업무를 하였을때는 Docs, Excel, PPT를 활용하여 기획안을 작성하였는데, PM으로 직무 전환후에는 노션을 통해 작성중입니다.

notion.png 실제 작성한 PRD

저의 경우 노션에 디자인을 첨부한 후 필요한 기능을 나열하여 설명하는 형태로 PRD를 작성중입니다. 엔지니어분들께서 구현하실때 궁금하실 만한 사항을 미리 고려해서 작성 후 공유해서 리뷰하고 있습니다.


2. Asana (아사나)


지난번 글에서 살짝 소개한 아사나입니다. 저희 회사에서는 아사나를 기반으로 일정을 관리하고 있습니다. 아래 영상에서 보시는 것처럼 자신의 일정을 관리하고 다른 팀원에 협업이 필요한 사항들을 관리하고 진행상황을 확인하는 용도로 사용하고 있습니다. 시스템 개발 여부를 확정하는 Tech-Review을 진행하고 나서 Schdulling 미팅을 진행할 때 아사나를 열어 개발 일정을 기능별로 입력하여 관리합니다.


매주 Weekly Scrum을 통해 개인별 진행 중인 업무에 대한 타임라인을 다시 확인하기도 하고, 지속적으로 업데이트하면서 제품이 출시한 시기내에 나올수 있도록 관리하고 있습니다.


R7XXNWlwOrIKaBLc-MN-PaaF_Z0


3. Figma (피그마)


Figma는 디자인 툴로 UI/UX 디자인 작업을 할 때 사용하고 있습니다. 팀 내 디자이너 분들께서 업무에 주로 사용중이시지만, 초기 서비스 기획시 제가 가지고 있는 아이디어를 구체화하기 위해서도 작업 중입니다.

피그마.png 실제 작업한 피그마 디자인

PM으로써 피그마를 배우고 사용하면서 디자인 요소를 이해하고 디자이너와 소통할 때 더욱 효과적인 피드백을 제공할 수 있었습니다. 만약 PM을 준비하고 계신다면 한번쯤 시간을 내서 공부해보시기를 추천드립니다.


4. Slack (슬랙)


PM으로써 근무하면서 협업과 소통에 대한 중요성을 실감하고 있습니다. 그러한 맥락에서 슬랙은 같이 협업하는 분들과의 소통을 위한 툴로써 적합하다고 생각합니다. 채널방 개설은 물론 Workflow 수립, 다른 시스템과의 연동을 통해 프로젝트에서 벌어지는 상황을 관리할수 있습니다.


저희 회사에서는 유저가 웹사이트에서 "Contact Us"를 클릭한 경우 슬랙으로 알림이 오게 설정해두었습니다. 이를 통해 Platform을 통해 들어오는 유저에게 이전보다 더욱 빠른 시간내에 대처할수 있었습니다.


ㅇ.png 실제 플랫폼과 슬랙을 연동해 알림을 받은 화면

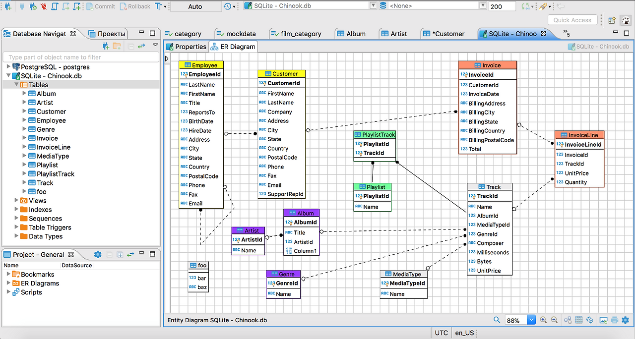
5. DBeaver (디비버)


PM에 대해 다룬 여러 글에서 SQL를 언급하는 경우를 자주 발견할수 있습니다. 오늘 소개해드리는 DBeaver는 SQL 클라이언트이자 데이터베이스 관리 도구입니다. 데이터 추출은 물로 DBMS (Database Management System)으로써의 역할도 충분히 가능합니다.


dbeaver-55sbr47ovbsvwb1r.png 디비버 화면

6. Amplitude (앰플리튜드)


최근에 제품을 출시하면서 주기적으로 사용하는 툴입니다. 서비스 내에서 유저의 행동을 분석할 수 있는 Product Anlaytics (제품 분석) 툴입니다. 최대 장점은 유저가 서비스에 진입한 이후 발생한 행동 (Event)을 확인할수 있다는 점입니다. 이를 통해, 서비스내 어떤 페이지를 자주 방문했는지, 어떠한 기능을 자주 사용했는지 등 다양한 지표를 확인할수 있습니다.


am.png 앰플리튜드 화면

해당 툴은 마케팅에 대한 분석을 진행할때도 사용할수 있습니다. 저의 경우 제품 출시후 사내 웹사이트 광고 페이지, 링크드인, 이메일 등을 통해 소비자에게 제품을 소개중입니다. 이러한 맥락에서 유저가 어떠한 플랫폼을 통해 저희 소개 페이지에 들어왔는지를 확인함에 있어, 앰플리튜드를 사용합니다.


7. Looker Studio (루커 스튜디오)


저는 PM으로써 회사에서 제품 개발뿐만이 아니라, 내부에서 사용하는 제품에 대한 운영을 맡고 있습니다. 주로 하는 일은 운영되고 있는 제품에 대한 QA 혹은 기능 고도화이지만, 추가로 Business Inteligence Tool을 활용하여 여러 지표를 경영진에게 보고하고 분석하고 있습니다. 그러한 과정에서 사용하는 툴이 Looker Studio입니다.


data.png 루커 스튜디오 화면

보이시는 화면처럼 다양한 지표를 실시간으로 확인할수 있습니다. 위에서 말씀드린 Amplitude와 가장 큰 차이점은 Amplitude의 경우 유저의 행동 (버튼 클릭, 페이지 방문 등)을 중심으로 서비스를 분석하는 툴이라면 Looker Studio는 유저가 직접 입력한 데이터를 기반으로 분석할수 있는 툴입니다. 또한 구글 스프레드시트, DBMS (Database Management System) 과 연동하여 실시간으로 데이터를 전송받아 분석할수 있다는 장점이 있습니다.


저는 이러한 툴을 활용해 PM으로써 업무를 하고 있습니다. 여러분들은 어떠한 툴을 사용중이신가요? 회사마다 PM에게 부여하는 역할이 다르고 그에 따라 사용하는 툴이 다를수 있겠지만 저의 예시가 PM을 목표로 하고 계신분들께 도움이 되기를 바랍니다.


긴 글 읽어주셔서 감사합니다.

keyword
매거진의 이전글PM이 일주일을 보내는 방법