brunch

PM이 데이터 분석을 위해 사용하는 툴 총정리

by 포차

안녕하세요. 저는 2년 차 프러덕트 매니저입니다.


지난 글에서는 PM은 어떠한 데이터를 봐야 하는가? 에 대해 담았습니다.


지난 글에서는 PM이 고객 데이터를 어떻게 활용해야 하는지 설명했습니다. 고객 데이터를 통해 우리는 큰 흐름에서 제품을 고객을 이해할 수 있습니다. 이러한 이해는 제품 사용 데이터 (유입 경로, 체류시간, 이동경로)와 고객 세그먼트 데이터 (나이, 성별, 국가)를 포함합니다. 고객 행동 데이터를 분석할 때는 단순히 확인하는 것으로 끝나는 것이 아니라, 이를 심층적으로 분석하여 개선 기회를 찾아내야 합니다. 다양한 데이터를 확인하고 그 이유를 찾아냄을 통해 고객 행동의 패턴을 파악하고, 이를 바탕으로 의사결정을 내리는 것이 중요함에 대해 다루었습니다.


지난 글 링크 : 어떠한 데이터를 봐야 하는가? Part 2


데이터 분석 관련해 여러 곳에 글을 공유하고 나서 PM이 실제 업무에서 데이터 분석 관련해 사용하는 툴에 대해 궁금해하시는 분들이 많았습니다. 그래서 오늘은 제가 실무에서 사용 중인 툴을 소개해드리려고 합니다.


1. Google Analytics 4 (구글 애널리틱스 4)


최근에 PM으로 이직하면서 새로 사용하게 된 툴입니다. 회사 홈페이지 개선에 대한 프로젝트를 진행하면서 유저의 유입과 전환에 대한 채널 분석을 할 때 사용하고 있습니다. 그 외에도 유저 유입 이후 이벤트 기반의 분석을 진행하면서 유저가 홈페이지 내에서 어떠한 정보를 주로 살펴보는지와 어느 페이지에서 주로 전환이 이루어지는지를 확인할 때 사용하고 있습니다.

CI7A2mFULWhuYxVFsYVfcStE6F8rKQJ7M3shuRNkzcQE2g2_Jx_T2nWmpHHgglMhG-hNwFmitdJvKbLFoqh2vXOIMioV43uKU4ptPb0wNMMN1R_P__YN=s1500 구글 애널리틱스 4 화면

이전 글에서 소개드린 고객 데이터를 확인함에 있어 주로 사용하는 툴이며, 구글 애널리틱스 4 내 있는 다양한 기능(보고서, 탐색 등)을 통해 데이터를 표면적으로 분석하는 것을 넘어, 그 속에 숨어 있는 세부 요소들을 깊이 파악할 수 있습니다.


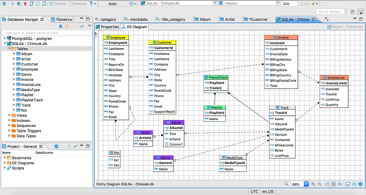
2. DBeaver (디비버)


PM에 대해 다룬 여러 글에서 SQL를 언급하는 경우를 자주 발견할 수 있습니다. 오늘 소개해드리는 디비버는 SQL 클라이언트이자 데이터베이스 관리 도구입니다. 데이터 추출은 물로 DBMS (Database Management System)으로써의 역할도 충분히 가능합니다.


c0yjOd_sO2UAeqLDGN00nlHBoxQ.png 디비버 화면

디비버 내에서는 SQL에 대한 조회가 가능하며, 필요하다면 데이터 다운로드도 가능합니다. 하나의 팁을 드리자면, 위 화면처럼 ERD (Entity Relationship Diagram)도 확인 가능해 DB 구조를 파악하실 수도 있습니다.


3. Google Spreadsheet (구글 스프레드시트)


아마 회사를 다녀보신 분들이라면 한 번쯤은 사용해 보셨을 구글 스프레드시트입니다. 개인적으로는 가장 좋아하는 툴이기도 합니다. 단순히 테이블을 만들어 데이터를 확인하는 방법 이외에도 많이 들어보셨을 피봇 테이블, 그래프 등의 기능을 통해 앞서 소개해드린 여러 툴(구글 애널리틱스, 디비버)에서 다운로드한 테이블을 여러 형태로 분석할 수 있는 툴입니다.

스크린샷 2024-12-06 오후 11.39.42.png 구글 스프레드시트로 만든 그래프

혹여 PM을 목표로 하시는 분들이 이 글을 보고 계신다면 데이터 분석뿐만이 아니라 전체적인 업무를 위해 구글 스프레드시트는 꼭 익혀두시라고 추천드리고 싶습니다. 그만큼 실무에서 매일 사용하고 있습니다.


4. Looker Studio (루커 스튜디오)


PM으로써 근무하면서 성과 데이터/고객 데이터를 분석해 여러 이해관계자에게 공유하는 경우가 많습니다. 또한, 매번 데이터를 수작업으로 업데이트하는 것이 아닌 한번 설정한 데이터를 지속적으로 모니터링해야 할 때가 있습니다. 이때 Business Inteligence Tool인 루커 스튜디오를 활용하여 여러 지표를 경영진에게 보고하고 있습니다.


data.png 루커 스튜디오 화면

보이시는 화면처럼 다양한 지표를 실시간으로 확인할 수 있습니다. 루커 스튜디오는 앞서 소개한 구글 애널리틱스, 디비버, 구글 스프레드시트와 연동하여 실시간으로 데이터를 전송받아 분석할 수 있다는 장점이 있습니다.


저는 이러한 툴을 활용해 PM으로써 업무를 하고 있습니다. 여러분들은 어떠한 툴을 사용 중이신가요? 회사마다 PM에게 부여하는 역할이 다르고 그에 따라 사용하는 툴이 다를 수 있겠지만 저의 예시가 PM을 목표로 하고 계신 분들께 도움이 되기를 바랍니다.


긴 글 읽어주셔서 감사합니다.





keyword
매거진의 이전글PM : 어떠한 데이터를 봐야하는가? Part 2