brunch

GA4 탐색 보고서 이해하기 3 : 세그먼트&사용자

by Entrench Consulting

GA4 탐색 보고서 이해하기 1 : 자유형식

안녕하세요, 인트렌치 컨설팅입니다.


저번 글에 이어 탐색 분석에서 제공되는 세그먼트 중복 분석, 사용자 개별화 분석 템플릿 보고서 2가지에 대해 알아보도록 하겠습니다.


참고로, 자유 형식 보고서를 통해서도 오늘 말씀드릴 보고서뿐만 아니라 앞으로 살펴볼 보고서들을 만들 수 있습니다.

하지만 GA4에서 용도에 맞는 분석 보고서 템플릿을 제공하고 있으니 더 편리하죠?


자유 형식 보고서를 바탕으로 다른 보고서들을 만들게 된다면 하나하나 다 구성해야 되는 번거로움이 존재하지만, 템플릿 보고서를 이용한다면 기본 setting이 되어 있기 때문에 필요한 부분만 변경하여 사용할 수 있습니다.





1. 세그먼트 중복 분석 (Segment Redundancy Analysis) 이란?


1.탐색분석_템플릿 갤러리.png

세그먼트란 특정 기준으로 구분된 집합체입니다. 세그먼트 중복 분석은 여러 사용자 세그먼트의 상호 관계를 시각화하여 분석하는 기법으로 최대 3개의 세그먼트를 활용할 수 있습니다.


특히, 세그먼트로 집단 분류되었기 때문에 그룹 간 서로 어떻게 중복되고 연관되는지 빠르게 확인하는 데 유용합니다.


2.템플릿 갤러리_세그먼트 중복 분석.png




세그먼트 중복 분석을 사용하고자 할 때 아래와 같은 내용을 유의하시면 좋습니다.


3.세그먼트_탭 설정.png



1) 세그먼트 비교

시각화에 나타내고자 하는 세그먼트를 정할 수 있고 최대 3개까지 가능합니다.




2) 분류

세그먼트 조합 표의 행에 해당하는 부분으로, 시각화를 세분화하는 데 유용하게 사용되는 기능입니다. 미 설정 시 [세그먼트 비교]에 있는 항목들이 [세그먼트 조합]으로 나타납니다.


분류를 설정하기 위해서는 변수 패널에서 측정기준을 드래그하거나, 드롭할 위치를 클릭하고 목록에서 선택하시면 됩니다.

4.세그먼트_분류.png


임의로 [이벤트 이름] 선택 시 세그먼트 조합 표에 [이벤트 이름]이라는 행이 생성되며, 기존에 행으로 분류되었던 [세그먼트 조합]이 열로 옮겨간 것을 확인하실 수 있습니다.




3) 시작 행

시각화 표 행의 시작 번호를 설정할 수 있습니다.


6.세그먼트_분류_시작 행.png

사진에서 보시다시피 시작행을 “2”로 설정할 경우 시각화 표의 행이 2로 시작된 것을 알 수 있습니다.




4)행 표시


7.세그먼트_행 표시.png

시각화 표에 표시할 행의 수를 설정할 수 있습니다.






5) 값


8.세그먼트_값.png

표에서 확인하고 싶은 값으로 현재 시각화된 표에 숫자 데이터를 제공하는 측정항목입니다. 측정항목에서 선택할 수 있으며, 최대 10개까지 가능합니다.


값에 있는 측정항목들이 Matrix 조합에 맞게 숫자로 표시되어 있는 것을 확인할 수 있습니다.



6) 필터

탐색 분석의 데이터를 제한하는 기능입니다. 필터를 추가하려면 변수 패널에서 측정기준 또는 측정항목을 드래그하거나, 드롭할 위치를 클릭하여 목록에서 선택하시면 됩니다.





2. 사용자 개별화 분석 (User Personalization Analysis) 이란?


9.템플릿갤러리_사용자 개별화 분석.png

사용자 개별화 분석은 특정 사용자 그룹을 선택하여 개별 사용자 활동을 보다 자세히 살펴볼 수 있습니다.

예를 들어, 개별 행동 이해를 통해 평균 주문 금액이 비정상적으로 높은 사용자의 행동을 분석하거나, 사용자가 주문할 때 문제가 발생하는 부분을 파악하는 데 용이할 수 있습니다.

UA내 [잠재 고객] > [사용자 탐색기]와 비슷한 기능으로 이해하시면 됩니다.


UA에서는 사용자들을 임의의 고객 ID로 나타냈습니다. 또한 측정기준과 측정항목이 정해져 있어 원하는 데이터를 추출하는 데 한계가 있었습니다. 세그먼트도 맞춤보고서에서 설정하셨던 것처럼 직접 다 설정해야 하는 번거로움이 존재합니다.


GA4에서는 어떻게 달라졌는지 같이 확인해 볼까요?


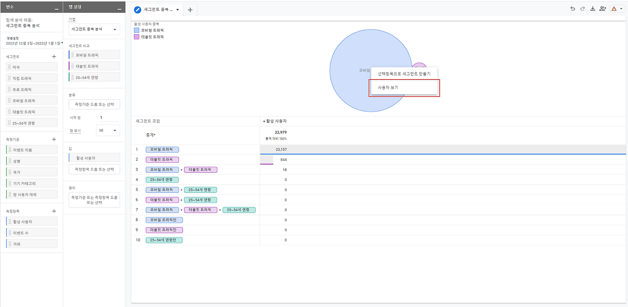
10.세그먼트_사용자 보기.png



참고로 앞에서 말씀드린 세그먼트 중복 분석에서 시각화된 세그먼트 그룹을 선택하시어 마우스 우클릭 후 [사용자 보기]를 클릭하시면 그 세그먼트의 사용자 개별화 분석으로 넘어오실 수 있습니다.

또한, 사용자 개별화 분석을 알아보기 전 GA4에서는 고객 ID 대신 앱 인스턴스 ID로 명칭이 변경된 점 유의하시면 좋겠습니다.


11.사용자 개별화 분석_탭설정.png


1) 세그먼트 비교


세그먼트 비교에 아무것도 setting 되어 있지 않을 경우에는 총계 값을 확인하실 수 있습니다. 시각화 표에 추가하시고 싶은 세그먼트가 있으시면, 변수 패널의 세그먼트 목록에서 세그먼트를 드래그하시거나 세그먼트 비교를 클릭하시어 추가하시면 됩니다.

이때, 유의하실 점은 하나의 세그먼트만 선택 가능하다는 점입니다.


12.사용자 개별화 분석_세그먼트 비교.png


예시로 [모바일 트래픽] 세그먼트를 추가해 보겠습니다. 보시다시피 “첫 번째 열”에 [모바일 트래픽]이 추가된 것을 확인하실 수 있습니다. 참고로 [피봇]을 통해 시각화 표에서 파악하고자 하는 세그먼트의 위치를 지정할 수 있습니다.


2)행

사용자 개별화 분석의 행은 고정 값으로 [앱 인스턴스 ID]와 [스트림 이름] 2가지가 있습니다. 여기서 [스트림 이름]이란 데이터를 수집하고 있는 앱 또는 웹 스트림 이름을 뜻합니다.


3) 셀 유형

표 시각화에서 측정항목 값이 표시되는 방식을 변경할 수 있는 기능으로 막대 차트, 일반 텍스트, 열 지도 3가지 종류가 있습니다.


15.사용자 개별화 분석_셀 유형_막대 차트.png 막대 차트


16.사용자 개별화 분석_셀 유형_일반 텍스트.png 일반 텍스트 차트


17.사용자 개별화 분석_셀 유형_열 지도.png 열 지도 차트


그 외에 시작 행, 행 표시, 값, 필터는 세그먼트 중복 분석과 개념 및 사용 방법이 동일합니다.


사용자 개별화 분석에서 가장 중요한 부분은 특정 세그먼트 안에서 개별화된 앱 인스턴스 ID를 통해 사용자 개개인의 활동을 보다 면밀하게 파악할 수 있다는 점입니다.

앱 인스턴스 ID를 누르면 사용자 활동으로 넘어가게 되는데요. UA의 사용자 보고서를 생각하시면 됩니다. 개별 사용자 활동에서는 이 사용자를 획득한 방법 및 시기에 관한 정보들이 사이트 또는 앱에서 해당 사용자가 trigger한 이벤트의 날짜별 타임라인과 함께 표시됩니다.


18.사용자 개별화 분석_개별 사용자 활동_타임라인.png


사용자 활동에서는 타임라인을 통해 활동 목록을 맞춤 설정이 가능합니다. [이벤트 선택]을 통해 화면 조회 수, 전환, 오류, 기타 4가지 중 선택한 이벤트만을 표시할 수 있고 [타임라인 표시]에서는 타임라인을 축소 또는 확장된 목록으로 표시할 수 있으며, [타임라인 정렬]을 통해 이벤트를 정렬할 수 있습니다.


지금까지 GA4의 템플릿 갤러리에 있는 세그먼트 중복 분석, 사용자 개별화 분석 보고서들에 대해 알아보았는데요, UA와 비슷한 형식의 보고서들도 있었지만 다양한 기능이 추가된 GA4의 보고서들이 많습니다.


처음 접하신다면 아직은 조금 어색하겠지만, 저희 설명을 보시면서 조금씩 익숙해지시길 바랍니다 :)

이렇게 익히신 탐색 보고서들을 적절히 활용하여, 분석에 도움이 되시면 좋겠습니다.


오늘도 긴 글 읽어주셔서 감사합니다.

keyword
매거진의 이전글GA4 탐색 보고서 이해하기 2 : 유입경로&경로 탐색