일관성과 퀄리티를 반영한 그래픽, 20초면 충분합니다.

20초마다 브랜드 일관성에 맞는 AI 그래픽 생성 작업

by 구긴

AI Graphic Generator: 브랜드를 위한 AI 기반 그래픽 생성 시스템


디자인 작업에서 브랜드 일관성을 유지하면서도 효율성을 극대화하는 것은 항상 중요한 과제입니다. 다양한 소스에서 이미지를 수집하고, 브랜드 가이드라인에 맞게 가공하는 과정은 많은 시간과 노력이 필요합니다. 이러한 문제를 해결하기 위해 AI Graphic Generator 프로젝트가 시작되었습니다. 이 프로젝트는 신속하고 일관성 있는 그래픽 자산 생성을 목표로 하며, 앞으로의 디자인 프로세스를 혁신적으로 변화시킬 수 있는 잠재력을 가지고 있습니다.



1. 문제 정의: 기존 방식의 한계


기존의 디자인 프로세스에서는 각 디자이너의 작업 속도와 결과물에 큰 차이가 있었습니다. 디자이너마다 스타일과 작업 방식이 다르기 때문에, 브랜드 일관성을 유지하는 데 많은 어려움이 있었죠. 특히, 브랜드 결에 맞는 그래픽 에셋을 만들기 위해선 긴 작업 시간이 소요되었습니다. 디자이너가 매번 처음부터 새롭게 그래픽을 생성해야 했고, 그 과정에서 브랜드의 일관성을 유지하는 것도 결코 쉬운 일이 아니었어요.


스크린샷 2024-06-26 오전 9.32.55 1.png 기존 브랜드 에셋

이러한 문제들을 해결하기 위해 우리는 AI의 가능성을 모색하기 시작했습니다. AI가 디자인 팀에서 작업했던 기존 그래픽 에셋들을 학습한다면, 일관성 있고 효율적인 디자인 프로세스를 구축할 수 있을 것이라는 가능성을 본 것이죠.


2. 해결책: AI Graphic Generator 시스템 도입


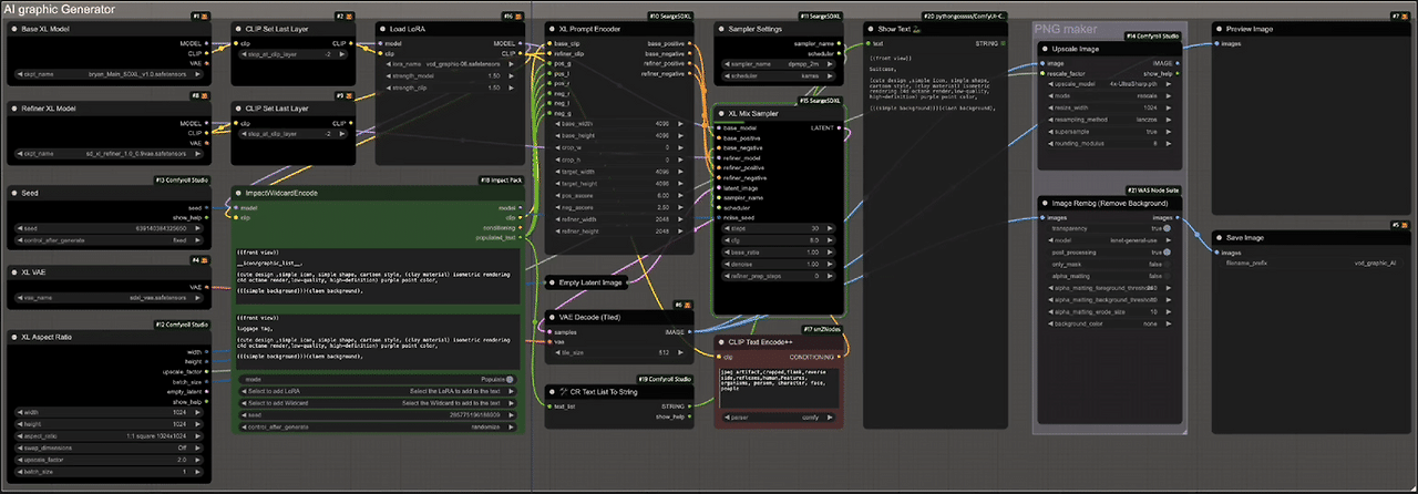
저희가 도입한 AI Graphic Generator 시스템은, 팀에서 지금까지 만들어온 그래픽 에셋들을 AI에게 학습시키는 것을 기반으로 합니다. AI는 체크포인트 파일이나 로라 파일로 그래픽 에셋을 학습하고, 이를 바탕으로 ComfyUI 노드를 구축해 자동으로 일관성 있는 그래픽을 생성할 수 있게 되었죠.


스크린샷 2024-06-26 오전 9.31.08 (1) 1.png 기존 에셋 로라 파일로 학습 작업

이 시스템의 장점은, 누구든지 브랜드 방향성에 맞는 일정한 그래픽을 생성할 수 있다는 것입니다. 이제는 한 명의 디자이너가 오랜 시간을 들여 그래픽을 새로 만드는 대신, 팀에서 이미 작업한 에셋을 바탕으로 AI가 빠르게 결과물을 생성합니다. 이로 인해 팀 내 모든 디자이너가 일관된 기준으로 그래픽을 생성할 수 있게 되었고, 브랜드의 일관성 또한 자연스럽게 유지되고 있습니다.



스크린샷 2024-06-26 오전 9.56.57 1.png 학습된 파일 데이터



3. 프로세스: AI 학습과 시스템 구축 과정

이 시스템을 구축하는 과정에서 체크포인트 파일과 로라 파일을 생성해 AI가 기존 그래픽 에셋을 학습하도록 만들었습니다. 이렇게 학습된 AI는 ComfyUI 노드와 함께 작동하며, AI 모델과 프롬프트를 기반으로 새로운 에셋을 생성합니다.

스크린샷 2024-06-26 오후 2.07.24.png Lora

체크포인트 파일: 팀에서 그동안 만든 그래픽 에셋들을 AI가 학습하는 파일입니다. 이를 통해 AI는 브랜드의 스타일과 결을 파악하고, 일관된 그래픽을 생성할 수 있습니다.

ComfyUI 노드: 이 노드를 통해 AI가 학습된 체크포인트 파일과 프롬프트를 기반으로 자동으로 그래픽 에셋을 생성할 수 있습니다.


이 과정을 통해 디자이너들은 브랜드의 정체성을 유지한 일관성 있는 그래픽을 효율적으로 만들 수 있게 되었죠. AI 모델프롬프트를 기반으로 누구든지 동일한 결과물을 빠르게 얻을 수 있는 시스템을 완성한 것입니다.


09211-ezgif.com-video-to-gif-converter (1).gif Ai Graphic Generator



4. 결과: 효율성과 일관성의 가능성


현재 AI Graphic Generator는 테스트 단계에 있으며, 디자인 작업의 속도와 효율성을 크게 높일 가능성을 보여주고 있습니다. 특히, 팀 내 모든 디자이너가 동일한 기준을 적용해 작업할 수 있도록 하여, 브랜드 일관성을 유지하는 데에도 긍정적인 결과를 기대하고 있습니다. 지금까지 수작업으로 진행되던 에셋 생성 작업을 AI가 신속하게 처리하면서, 향후 디자인 작업의 효율성이 눈에 띄게 향상될 것으로 보입니다.


작업 속도 향상 가능성: 기존 방식에 비해 80% 이상 빠르게 작업을 완료할 수 있을 것으로 예상됩니다.

브랜드 일관성 강화: AI를 통해 동일한 기준을 적용하여 일관된 브랜드 아이덴티티를 유지할 수 있는 기반이 마련되었습니다.

디자이너의 창의성에 집중: 반복 작업에 소요되는 시간을 AI가 절약해주면서, 디자이너들이 더 창의적이고 전략적인 작업에 집중할 수 있는 환경을 조성하고 있습니다


gen_ai_25_1.png System을 통해 생성한 AI Graphic


5. 더 많은 가능성을 열다


이 프로젝트는 시작에 불과하며, 앞으로 더 많은 데이터와 연구를 통해 AI Graphic Generator의 기능을 더욱 고도화할 예정입니다. AI는 디자이너와 협력하여 반복 작업을 효율적으로 처리할 수 있는 강력한 도구가 될 것이며, 디자인 작업의 일관성, 속도, 창의성 모두를 극대화할 수 있는 환경을 만들어 갈 것입니다.


추가적으로, 다음 화에서 다룰 Motion Generator를 통해 정적인 그래픽을 동적으로 변환하는 방법도 소개할 예정입니다. 이 시스템은 정적인 디자인 요소를 빠르게 동적으로 바꿔줌으로써, 영상 콘텐츠 제작에서도 효율성과 창의성을 극대화할 수 있는 새로운 가능성을 열어줄 것입니다.




keyword
작가의 이전글프롬프트 생성기로 팀의 AI디자인 작업 효율화 하기