brunch

FTP 이용하기

by 루크의 IT이야기

이제 홈페이지를 위한 공간도 모두 만들어졌으니 FTP(파일을 서버에 업로드 하는) 프

로그램을 통해 파일 업로드를 준비해보자.


Step_1 FTP 클라이언트 프로그램인 FileZilla 프로그램 다운받기 설치하기

아래 다운로드 URL (https://filezilla-project.org/)을 통해 Filezilla 프로그램을 다운

받아보자.


001.png

Filezilla 프로그램을 다운받아 설치하고 실행하면 아래와 같은 화면이 보이게 된다.

002.png


Step_2 무료 호스팅의 내 공간에 접속하기

자 그럼 아까 생성한 무료 호스팅 서버를 FTP 프로그램인 FileZilla를 통해 접속해 보자

호스트에는 아까 확인한 “FTP 호스트 이름(ftp.gamess.besaba.com)” 사용자명은

“FTP 사용자 명(u458004368)”으로 되어 있는 정보를 비밀번호는 호스트 계정을 생성

했을 때 입력한 정보를 입력해보도록 하자.

003.png

접속이 완료되게 되면 아래에 보이는 화면처럼 우측에 내가 접속된 사이트내의 파일 정

보가 보이게 된다.

이렇게 접속이 완료된다면 실습을 위한 준비가 모두 끝난 것이다.


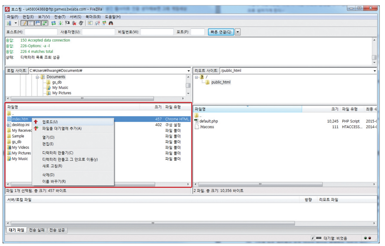
Step_3 파일 업로드 하기

그럼 파일 업로드는 어떻게 할까?

업로드 방법은 의외로 간단하다 윈도우의 탐색기를 사용하여 내가 업로드할 파일을 찾

아 마우스 오른쪽 버튼을 클릭하여 업로드를 선택하면 된다.

004.png

업로드가 완료되면 우측 화면에 아래와 같이 내가 업로드 한 파일이 추가된 것을 확인

할 수가 있다.

005.png


사실 요즘에는 간단히 홈페이지를 만들기 위해서는 앞서 설명한 FTP 업로드 하기위한 방법을 전혀 몰라도 웹서비스를 만드는데 있어서는 아무런 지장이 없다. 하지만, 결국 고객 편의성을 극대화해서 FTP 를 이용하지 않더라도 홈페이지를 아주 쉽게 만들수 있도록 UI 를 제공하는 회사 역시 backend 단에서는 결국 FTP 를 활용하여 자료를 업로드 한다는 점을 봤을때, FTP 로 파일을 업로드 하여 홈페이지를 만들어본 경험이 있는 사람과 그렇지 않은 사람은 분명히 서비스 운영에 차이가 있을수 있다.


요즘은 FTP 를 쓰지 않고 Jenkins 와 같은 배포툴을 쓴다고 하더라도 우리가 만든 개발 소스를 서버에 업로드 하는데 있어서의 근본 역시 다르지 않다는 점이다.


FTP 를 이용한 웹사이트 운영 관리 기술에 대해서는 현재시점에서 사이트를 운영관리하는데 있어서 몰라도 된다. 하지만, 기본적인 로직은 이해해야한다는 점에 있어서는 알아서 도움이 되지 않을 이유가 없다.

keyword
매거진의 이전글HTML 태그, Table 태그