ChatGPT Atlas 첫 도움

로그인이 필요한 문서에 대해서 바로 물어보고 싶을때

by 타이거

AI 도구가 웹 페이지를 읽어서 문제를 해소할 수 있다고하지만,

전혀 엉뚱한 답을 내줄때가 자주 있어서 크로스 체크를 위한 시간이 많이 들어갔습니다.


Atlas를 사용해보니 현재 보고 있는 페이지 같이 보고 있다는 것을 느낄 수 있었습니다.

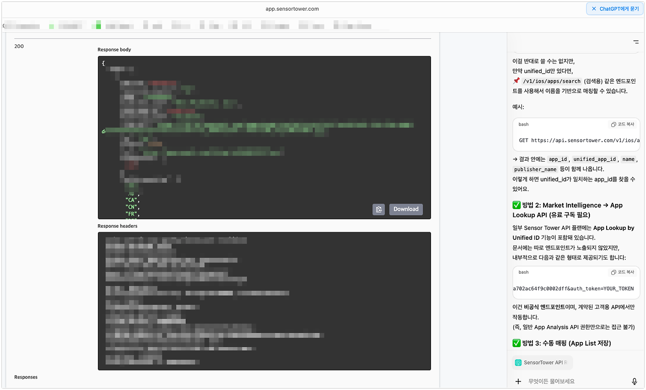
Monosnap Image 2025-10-27 11-42-30.png 문서 url을 복사해서 붙여넣기 설명이 불필요한 Atlas

Sensor Tower의 기술문서는 로그인을 요구하기에 더욱어 빛을 본 사례로 보입니다.


사내 정책에 따라서 내부 문서를 가지고 해볼 수는 없겠지만 외부 문서 중 문서 접근이 로그인 인증 등이 필요한 경우엔 유용할 것 같습니다.


+

같은 내용을 Claude로 문의해보니 문서 내용을 못봅니다.

Monosnap Image 2025-10-27 14-13-19.png 로그인이 필요한 페이지의 한계

Claude가 제시한 방법을 시도를 해보면 맞는지 틀린지 알 수 있겠지만,

문제를 해결하기 위해서 API 문서 페이지를 복사하고 붙여 넣는 과정과 시간을 절약할 수 있네요.


keyword
작가의 이전글별 것 아닌 것에 웃어요.