Why What How 프레임워크 0.1.0

by daydreamer

최근, 회사의 목표가 구성원들의 목표와 일치하지 않아, 구성원들이 동기부여 되지 않고, 회사 또한 성장하지 못하는 경우를 보았습니다.

구성원들의 목표와 회사의 목표가 얼라인되며, 자신이 회사의 목표 안에 어떤 부분을 어떻게 기여하고 있는지 확인할 수는 없을까 생각해 보던 중 다음과 같은 방식을 고안했습니다.




이 프레임워크를 통해 하고자 하는 것


1. 구성원 스스로가 회사의 목표 안에서 어떤 부분에 어떻게 기여하고 있는지 쉽게 확인할 수 있어야 한다.

2. 구성원들이 스스로 하고 있는 일을 통해 학습할 수 있어야 하고, 실패하더라도 그들의 커리어에 도움이 될 수 있어야 한다.

3. 회사의 목표와 구성원들의 일이 논리적으로 얼라인 될 수 있어야 한다.

4. 구성원들이 스스로 상위 목표 아래에서 개인의 목표를 세우기 쉬워야 한다.

5. 각각의 목표가 납득 가능한 형태여야 한다.

5. 구성원들이 큰 틀에서 하나의 목표를 바라볼 수 있어야 한다.




물론 기존에 okr이나 kpi, goal트리 라고 부르는 방법들이 잘 구성되고 시각화되어 만들어졌을 때, 위와 같은 목표들을 달성할 수 있지만, 이러한 프레임워크들이 위 목표를 달성하기에 최적화되어있는가?라고 하면

제 생각은 No.




본인이 회사에서 하고 있는 일이 어떤 이유로 필요한 것이며, 그 이유는 또 왜 필요한 것인지, 어떤 임팩트를 만들기 위한 것인지 시각화되어 표현될 수 있다면 조금이라도 구성원들에게 동기가 부여될 수 있지 않을까 하는 마음에서 만들어 보았습니다.



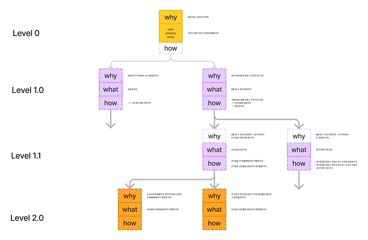
1. 계층적 목표 설정


Level 0 - Vision & Mission

조직의 궁극적인 비전과 미션을 명확하게 정의합니다. 이러한 비전이 어째서 필요한지 명시하며 우리는 이를 통해 어떤 상태를 만들어 나가고자 하는지 함께 명시합니다. 이는 모든 구성원이 공유해야 하는 궁극적인 목표입니다.



Level 1.0 ~ - 전략적 목표

조직이 비전과 미션을 실현하기 위해 어떤 방향을 택할 것인지가 드러나기 시작하는 단계입니다.



Level 2.0 ~ - 전술적 목표

전략적 목표를 달성하기 위해 수행해야 하는 단기적인 작업이나 프로젝트 목표를 설정합니다. 각 구성원은 이러한 목표를 통해 자신의 업무가 조직의 큰 목표에 어떻게 기여하는지를 이해할 수 있습니다.





2. Why-What-How 모델


Why (이유):

각 목표를 설정할 때 그 목적이나 필요성을 명확히 합니다. 이는 조직의 큰 목표와 직접적인 연결고리를 제공하여 구성원들의 목표의식을 확실히 하고 동기를 부여합니다.



What (목표):

구체적이고 측정 가능한 목표를 설정합니다. 이는 무엇을 달성해야 하는지 명확히 하며, 완료 여부를 쉽게 판단할 수 있게 합니다.



How (방법):

목표 달성을 위한 구체적인 전략, 방법, 도구, 기술 등을 계획합니다. 다양한 접근 방법을 고려하고, 필요한 리소스를 명시합니다




팀장급들은

본인들이 담당하는 영역의 입장에서 why what how를 펼쳐나가고,
-> 각각의 how에 더 나은 방법이 없을지.
-> 각각의 why와 what을 수정하여 좀 더 잘 설정할 수는 없는지 고민할 것.
-> 각각의 how에 팀원을 어떻게 배정해야 할지 고려할 것. -> 이 부분이 그들의 포트폴리오가 될 것



팀원급들은

팀장급들이 설정한 what how why를
더 잘게 쪼개서 나름의 기준을 가지고 자신이 담당하는 범위 안에서
-> 자신이 설정한 what why how를 가지고 이행할 것. -> 이것이 그들의 포트폴리오가 될 것


위 내용은 조직이 주니어와 시니어로 이루어진 수직적 조직일 경우이고, 수평적 조직에서는 팀장과 팀원에 대한 구분 없이 논의를 통해 담당 영역을 구분하고 작성해 나가면 될 것으로 보입니다.



각각의 why what how는 가설입니다.
만약 잘못된 점이 있다면
연결지점 -> why -> what -> how 순서로 잘못된 부분이 없는지 되돌아 볼 것! -> 리소스 최소화



각 what why how가 뻗어나가 트리의 끝단에 도달하면 다음과 유사한 형태가 되지 않을까 싶습니다

예시)


사업, 마케팅

why : A 하기 위해서는 초기 고객 확보가 필요해

what : 기업규모 N 이상의 기업 10개를 고객사로 전환시킬거야.

how : 이중 N%는 ~~ 방식으로 M%는 ~~방식으로 모집 후 전환시킬거야.



개발

why : A고객의 사용성 증대를 위해 B기능의 최적화가 필요해

what : X의 코드 리팩토링을 통해 딜레이를 10% 이상 개선할거야.

how : 리팩토링 과정에서 ~~ 방식 또는 ~~ 프레임워크를 써서 코드를 개선할거야.


디자인

why : A화면에서 B로 전환되는 과정에서 이탈률이 너무 높아.
what : 이탈률을 n% 개선할거야.
how : A화면에 UI 배치를 수정해서 이탈률을 개선할거야.


기획

why : A유형의 유저는 N라는 니즈를 가지고 있을거야.

what : N라는 니즈를 충족시켜서 사용자 인터뷰에서 80점 이상을 받아낼거야.

how : N니즈를 충족시키기 위해 X라는 기능을 추가할거야.





개선할 포인트


유사한 프레임워크들이 늘 그러하듯 우선순위에 대한 설정이 애매합니다. 조직에서 why를 설정할 때 이에 대한 우선순위를 설정할 수 있는 기준이 함께 담기면 좋을 것으로 보이나, 어떻게 구체화하면 좋을지 Gpt 형님의 도움을 받고 있음에도 말이 되는 답이 나오지 않는 중..



필요에 따라 조금씩 수정될 예정이고, 이 방식이 적절한 방식이 맞을지 조차 상황에 따라 달라지는 경우가 많으니,

피드백 환영


작가의 이전글권한과 책임, 그 분산에 대하여