brunch

노션 Notion 써볼까? 홈 화면부터 만들어보자

노션 입덕의 시작

by 소호



노션(Notion)은 에버노트를 넘어서는 끝판왕 노트 앱으로 불리며 점점 많은 사람들이 쓰는 생산성 앱으로 자리 잡고 있다. 오프라인에서 쓰는 많은 도구들이 그렇듯이 '도구'라는 것은 생산성을 높여주지만 사용법을 익숙하게 만들기까지가 어렵다. 노션도 마찬가지다. 에버노트도 쓰지 않았던 나는 첫 화면부터 생소했다.


결론부터 말하자면 그랬던 나도 완전히 익숙해졌다. 노션에서 기본으로 제공하는 템플릿도 써보고, 템플릿을 수정해서 써보기도 하고, 책이나 유튜브로 배워보기도 하면서 차츰 편해졌던 것 같다. 두 달 정도 시행착오(?)를 겪으며 만약 내 친구가 '노션 써볼까'라고 물으면 '이거부터 해' 혹은 '이건 안 쓰면 손해'라고 할만한 '입덕 포인트'들이 몇 가지 생겼다. 그중에 가장 엑기스만 추려 공유하려고 한다.


노션 Notion 써볼까? 홈 화면부터 만들어보자 | 노션 입덕의 시작

노션 Notion 으로 목표와 할 일 관리 끝내기 | 노션 입덕 포인트 1

노션 Notion 으로 데일리 루틴 습관 만드는 법 | 노션 입덕 포인트 2

노션 Notion 쓰면 책 정리의 신세계가 열린다 | 노션 입덕 포인트 3 (입덕 보장!)


노션은 Mac, Window, iOS, Android 환경에서 모두 구동 가능한데, 나는 Mac OS / iPad / iPhone에서 동시 사용하고 있고 설명하는 사용법은 Mac OS 기준이다. 팀 작업에도 아주 유용하다고 하나, 재택근무자의 직업 특성상 공유 작업이 아닌 개인 작업과 생산성을 높이는 데 초점을 맞추었다.




노션 가입 후 첫 화면. 왼쪽 하단 <New Page> 버튼을 눌러 홈 화면부터 만들어보자.



| 노션의 시작, 홈 화면 만들기 |

컴퓨터를 부팅하면 폴더가 모두 보이는 바탕화면이 가장 먼저 뜨듯이, 노션도 이런 홈 화면을 가장 먼저 세팅해두는 것이 좋다. 웹에서 '대시보드(한 화면에서 다양한 정보를 중앙 집중적으로 관리하고 찾을 수 있도록 하는 User Interface)'라고 불리는 기능이다. 관제탑을 만드는 것이라고 할 수도 있겠다. 지메일로 간편하게 가입하고 나면, 첫 화면 왼쪽 메뉴에 'Get Started' 및 몇 가지 템플릿이 뜨는데 쓰윽 훑어본 후에 왼쪽 하단에 있는 <New Page> 버튼을 클릭해서 나의 홈 화면을 먼저 만들어 본다.


노션에서 완성한 소호사의 홈 화면



1 사용할 기능 정하기

<New Page>를 클릭하면 회색으로 몇 가지 옵션들이 나오는데 우선 신경 쓰지 말고 아래 붉은색 박스 부분을 클릭해 빈 화면으로 만든 뒤, 차근차근 홈 화면에 넣을 것들을 적어보자. 나는 노션에서 쓰고 싶은 기능을 크게 세 가지로 나눠봤다.

CHECK : 매일 분기별 목표를 확인하고(Goal), 할 일을 체크하고(To-do), 데일리 루틴을 세우고 싶다(Daily Routine)

PROJECT : 진행하고 있는 주요 프로젝트 관리를 하고 싶다 (Youtube, Brunch)

ARCHIVE : 읽는 책들을 아카이빙 하고 싶다 (Book)


<New Page> 클릭 시 화면. 붉은색 부분을 클릭하면 빈 화면이 된다.
<New Page> 클릭 후 HOME 편집 중 화면


* 노션의 기본 단위는 Block(블록)으로, 마우스를 올리거나 선택면 회색/푸른색으로 바뀌는 영역 하나가 하나의 블록이다. 무료로 1000개의 블록까지 사용할 수 있고, 월 $4를 결제하면 무제한으로 쓸 수 있다.



2 텍스트 > 페이지로 바꾸기

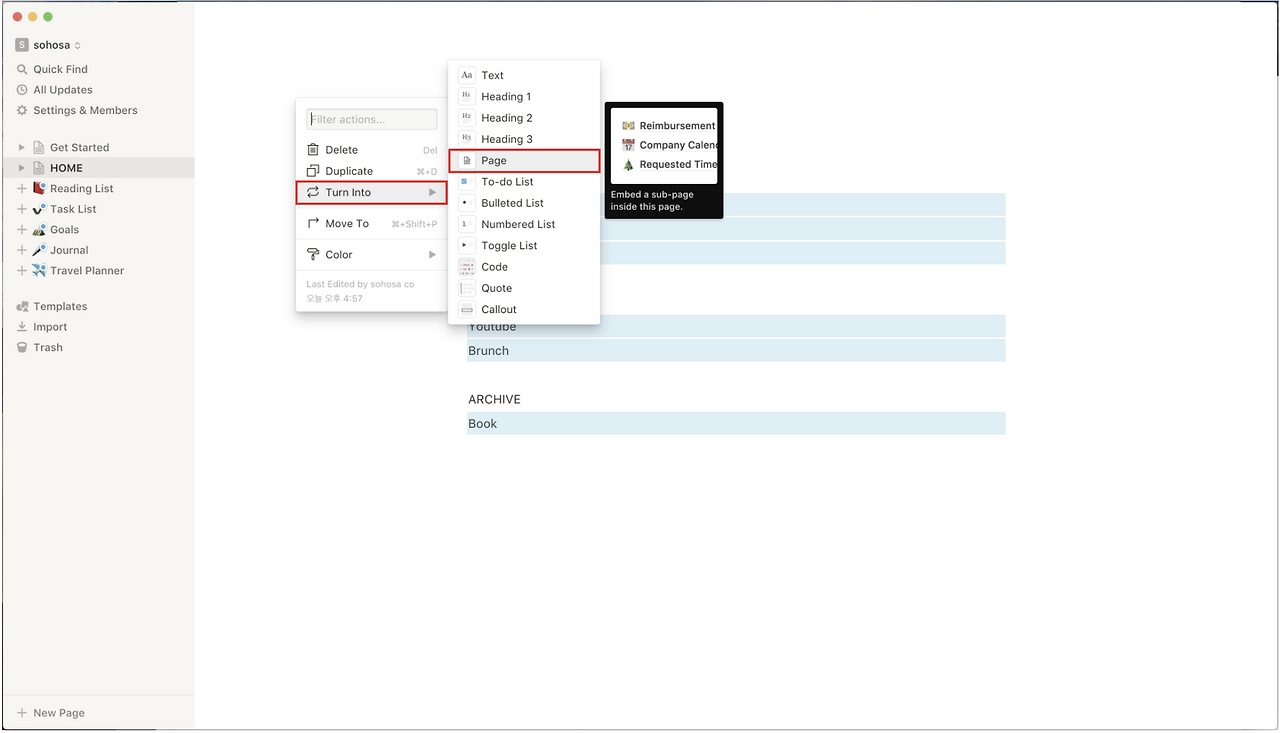
노션의 아주 편리한 점 하나가 텍스트를 페이지로 쉽게 변환할 수 있다는 점이다. 나열한 텍스트 중 기능을 가진 페이지들로 만들어야 하는 것들을 선택해보자. CHECK / PROJECT / ARCHIVE는 단지 카테고리를 구분하기 위한 것이므로, 페이지가 되어야 하는 건 그 하위로 분류한 항목들이다. (Goal, To-do 등) 항목들을 드래그로 선택하고 '::' 아이콘을 클릭해 Turn Into > Page로 바꾼다. Page로 바뀌면 아이콘과 링크가 생긴다.


텍스트 드래그로 전체 선택 (영역 추가 시 Shift 키)> '::' 아이콘 클릭 > 'Turn Into' > 'Page' 클릭해 페이지로 변환한다.


텍스트가 Page로 바뀌면 아이콘과 링크가 생긴다.




3 레이아웃 꾸미기

페이지 변환까지 했다면 이제 나만의 홈 화면으로 옷을 입힌다.


3-1. 커버 바꾸기

HOME에 마우스를 올린 후 'Add Cover'를 선택해 커버를 바꾼다. 노션 자체적으로 멋진 커버 이미지들을 기본적으로 제공하고 있고, 갖고 있는 이미지를 업로드할 수도 있다.


커버 부분에 마우스 오버 > 'Change Cover'로 커버를 바꿀 수 있다.


3-2. 레이아웃 3단으로 만들기

아래로 쭉 나열하지 않고 가로 3단으로 정렬해 한눈에 볼 수 있다. 블록을 선택한 후 드래그해서 가져오기만 하면 되는데, 이때 오른쪽 끝으로 가져가면서 가로줄의 푸른색 바가 세로로 바뀌었을 때 드롭해야 옆으로 이동된다. 가로줄일 때 드롭하면 아래로 정렬된다. 빈 영역에서 '+' 아이콘을 클릭하거나, '/'를 쳐서 구분선(Divider)을 추가하면 더 깔끔하게 레이아웃을 정리할 수 있다. 같은 요소를 써야 한다면 '::'에서 Duplicate하면 복사도 가능하다.


3-3. 아이콘 넣기

노션의 화룡점정은 이모지로 만든 각 항목별 아이콘이다. 페이지마다 귀여운 아이콘을 붙여서 완성하자. 각각의 페이지 제목에 마우스 오버 후 'Add Icon'을 클릭해 이모지를 넣는다.


HOME 텍스트에 마우스 오버 > 'Change Icon'으로 아이콘을 바꿀 수 있다.


페이지 블록에 마우스 오버 > 'Change Icon'으로 아이콘을 바꿀 수 있다.


소호사의 홈 화면 완성!


추가로 텍스트를 Bold 하게 한다거나, 크기를 키운다거나 디테일한 조정도 할 수 있다. 홈 화면을 만들었다면 노션의 반은 한 것이다. 이제 각 페이지별로 기능을 넣어 구성하는 일이 남았다.

To be continued!



노션 Notion 써볼까? 홈 화면부터 만들어보자 | 노션 입덕 첫 단계

노션 Notion 으로 목표와 할 일 관리 끝내기 | 노션 입덕 포인트 1

노션 Notion 으로 데일리 루틴 습관 만드는 법 | 노션 입덕 포인트 2

노션 Notion 쓰면 책 아카이빙의 신세계가 열린다 | 노션 입덕 포인트 3 (입덕 보장!)



keyword